
3DS GW虚拟系统升级指南:轻松提升游戏体验随着3DS游戏市场的不断发展,越来越多的玩家开始关注如何提升自己的游戏体验。GW虚拟系统作为3DS破解社区中的一种流行解决方案,能够为玩家带来更多游戏选择和个性化设置。本文将详细介绍如何升级3DS GW虚拟系统,帮助玩家轻松...
浏览:807 时间:2024-11-01 点击阅读
Adobe After Effects 重装系统指南:轻松应对系统故障在电脑使用过程中,系统故障是难以避免的问题。对于使用Adobe After Effects(简称AE)的用户来说,系统故障可能会影响到他们的工作效率。本文将为您详细介绍如何轻松重装AE系统,确保您的创...
浏览:411 时间:2024-11-01 点击阅读
COS操作系统安装教程:轻松上手国产操作系统随着我国科技实力的不断提升,国产操作系统逐渐受到广泛关注。COS操作系统作为一款具有自主知识产权的国产操作系统,凭借其稳定性和易用性,吸引了众多用户。本文将为您详细讲解COS操作系统的安装过程,帮助您轻松上手。一、下载COS操...
浏览:753 时间:2024-11-01 点击阅读
新加坡EP打分系统:全面解读与申请指南新加坡作为全球最具竞争力的经济体之一,其移民政策一直备受关注。其中,就业准证(EP)是许多专业人士选择新加坡的重要原因。为了更好地评估申请人的资质,新加坡政府于2023年9月1日起实施了新的EP打分系统——互补专才评估框架(COMP...
浏览:104 时间:2024-11-01 点击阅读
深度探索deepin系统:国产操作系统的创新之路随着信息技术的飞速发展,操作系统作为计算机系统的核心,其重要性不言而喻。近年来,我国在操作系统领域取得了显著的进步,其中deepin系统作为国产操作系统的代表,以其独特的创新和卓越的性能,赢得了广大用户的认可。本文将深入探...
浏览:973 时间:2024-11-01 点击阅读
深入解析Dism工具:如何使用Dism修复系统问题在Windows操作系统中,Dism(Deployment Image Servicing and Management)是一个强大的命令行工具,它允许用户对Windows镜像进行管理,包括安装、更新、修复和卸载Wind...
浏览:404 时间:2024-11-01 点击阅读
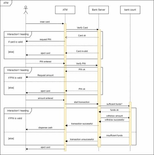
ATM系统UML建模:设计与实现详解随着信息技术的飞速发展,ATM(自动取款机)系统已经成为现代银行服务的重要组成部分。为了更好地理解和设计ATM系统,UML(统一建模语言)作为一种通用的建模语言,被广泛应用于系统设计和分析中。本文将详细介绍ATM系统的UML建模过程,...
浏览:712 时间:2024-11-01 点击阅读
BAC冷却系统:高效节能的冷却解决方案一、BAC冷却系统的组成BAC冷却系统主要由以下几个部分组成: 压缩机:负责将低温低压的制冷剂压缩成高温高压的制冷剂。 冷凝器:将高温高压的制冷剂通过散热片与外界空气进行热交换,将热量传递给空气,使制冷剂冷凝成液态。 膨胀阀:...
浏览:178 时间:2024-11-01 点击阅读