
时间:2024-12-17 来源:网络 人气:

随着信息技术的飞速发展,光传输系统在通信领域扮演着越来越重要的角色。本文将详细介绍光传输系统的组成,帮助读者更好地理解这一先进通信技术的核心架构。

光传输系统是一种利用光波作为信息载体的通信系统,它通过光纤作为传输介质,实现远距离、高速率的数据传输。光传输系统主要由以下几个部分组成:

光源是光传输系统的核心部件之一,其主要功能是将电信号转换为光信号。常见的光源有半导体激光器、发光二极管(LED)等。光源的工作原理是将电能转化为光能,产生特定波长的光信号。

传输介质是光信号传输的通道,光纤是当前应用最广泛的光传输介质。光纤具有低损耗、高带宽、抗干扰能力强等特点,能够满足长距离、高速率的数据传输需求。光纤按折射率分布可分为单模光纤和多模光纤。

光接收机是光传输系统的另一个核心部件,其主要功能是将接收到的光信号转换为电信号。光接收机通常由光电二极管、放大器等组成。光电二极管将光信号转换为电信号,放大器则对电信号进行放大处理。

光纤收发器是连接双绞线和光纤的设备,其主要功能是实现电信号与光信号的相互转换。光纤收发器通常包括发送模块和接收模块,发送模块将电信号转换为光信号,接收模块将光信号转换为电信号。

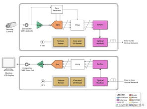
光端机是光传输系统中的一种重要设备,它将多个E1信号转换为光信号并传输。光端机通常包括模拟光端机和数字光端机两种类型。模拟光端机采用PFM调制技术实时传输图像信号,而数字光端机则利用数字技术实现更高效的数据传输。
光传输系统作为现代通信技术的重要组成部分,其组成结构复杂而精密。通过对光源、传输介质、光接收机、光纤收发器、光端机等关键部件的了解,有助于我们更好地把握光传输系统的运行原理和性能特点。