系统之家 - 操作系统光盘下载网站!

当前位置: 首页  >  教程资讯 android input子系统

android input子系统

时间:2024-11-01 来源:网络 人气:

在Android系统中,Input子系统负责处理用户输入事件,如触摸、按键等。以下是Android Input子系统的流程和原理:

1. 事件产生:当用户进行触摸、按键等操作时,输入设备(如触摸屏、键盘)会产生输入事件。

2. 事件上报:输入设备将事件上报到设备驱动程序。

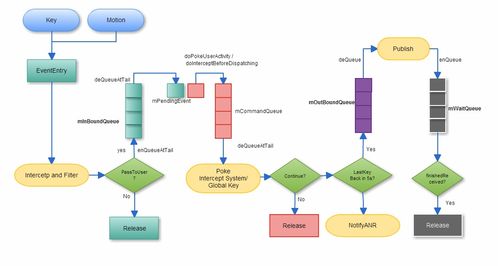
3. 事件读取:系统封装了一个名为EventHub的对象,它利用INotify和epoll机制监听/dev/input目录下的Input设备驱动节点,通过EventHub的getEvents接口获取Input事件。

4. 事件分发:InputReader线程从EventHub读取事件后,交给InputDispatcher线程进行事件分发。

5. 事件包装:InputDispatcher在拿到InputReader获取的事件之后,对事件进行包装。

6. 事件分发到目标窗口:InputDispatcher将事件发送给目标应用窗口。

7. 事件处理:应用进程接收事件后,UI线程负责分发和处理事件。

以下是Input子系统中的几个关键组件:

- InputReader:负责从EventHub读取Input事件。

- InputDispatcher:负责分发Input事件到目标窗口。

- InboundQueue:存放InputDispatcher从InputReader中拿到的Input事件。

- OutboundQueue:存放即将要指派给各个目标窗口App的事件。

- WaitQueue:记录等待处理的事件。

此外,Android系统中还有一些与Input子系统相关的概念:

- InputChannel:用于在应用进程和系统之间传递Input事件。

- InputEvent:表示一个输入事件,如触摸、按键等。

- InputFilter:用于过滤和修改Input事件。

总之,Android Input子系统负责处理用户输入事件,并将事件传递给应用进程进行处理。这个过程涉及到多个组件和概念,共同协作完成输入事件的处理。


作者 小编

教程资讯

教程资讯排行

系统教程

主题下载