系统之家 - 操作系统光盘下载网站!

当前位置: 首页  >  教程资讯 android 的系统架构, Android系统架构概述

android 的系统架构, Android系统架构概述

时间:2024-10-31 来源:网络 人气:

Android系统架构解析

Android作为全球最受欢迎的移动操作系统之一,其架构的复杂性和灵活性是其成功的关键因素。本文将深入解析Android系统的架构,帮助读者全面了解其设计理念、层次结构以及关键组件。

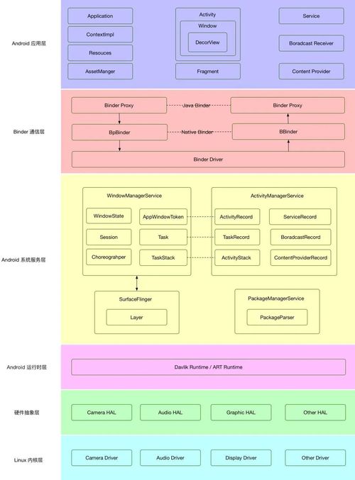
Android系统架构概述

Android系统架构可以分为以下几个主要层次:

1. Linux内核(Linux Kernel)

Linux内核是Android系统的基石,负责与硬件进行交互,提供系统底层的硬件驱动程序支持,并管理系统的资源。

核心功能

- 设备驱动程序:包括显示驱动、音频驱动、键盘驱动、电源驱动等。

- 内存管理:负责内存分配、回收和优化。

- 网络管理:提供网络通信功能。

- 电源管理:控制设备的电源消耗。

作用

- 核心系统服务:如进程管理、内存管理、文件系统、网络协议栈等。

- 硬件抽象:为上层软件提供统一的接口,无需关心底层硬件的具体实现。

- 安全性:提供内存保护、进程隔离和权限控制等安全机制。

2. 原生库和Android运行时(Native Libraries and Android Runtime)

原生库和Android运行时为Android应用程序提供底层支持,包括数学计算、图形渲染等。

原生库

- C和C++编写:提供底层支持,如数学计算、图形渲染等。

- 位于Android操作系统的lib目录下。

Android运行时(ART)

- 负责将应用程序的字节码转换为机器码并执行。

- 提高性能和优化能力。

3. 应用程序框架(Application Framework)

应用程序框架提供了构建应用程序时可能用到的API,包括活动管理器、窗口管理器等组件,简化开发过程,提供可扩展性。

主要组件

- 活动管理器:管理应用程序的生命周期。

- 窗口管理器:管理应用程序的窗口。

- 内容提供器:提供应用程序间数据共享的接口。

- 视图系统:提供用户界面组件。

4. 应用程序(Applications)

应用程序包括各种预装和第三方应用程序,用户通过应用层与Android系统交互,实现各种功能。

主要类型

- 系统应用:如联系人、日历、设置等。

- 第三方应用:如社交媒体、游戏、办公软件等。

Android系统架构的其他关键组件

1. Binder IPC机制

Binder IPC机制允许不同进程之间的通信,实现应用程序间的数据共享。

2. 系统服务

系统服务负责管理Android系统的各种功能,如位置服务、通知服务、媒体服务等。

3. 安全机制

Android系统提供了多种安全机制,如内存保护、进程隔离和权限控制,确保系统的稳定性和安全性。

Android系统架构的复杂性和灵活性使其成为全球最受欢迎的移动操作系统之一。通过本文的解析,读者可以全面了解Android系统的架构,为后续的开发和应用提供参考。


作者 小编

教程资讯

教程资讯排行

系统教程

主题下载