
时间:2024-10-30 来源:网络 人气:

Android Input系统是Android操作系统中负责处理用户输入的核心模块。它支持多种输入设备,如触摸屏、键盘、鼠标、游戏手柄等,并能够将这些输入事件转换为应用可以理解的数据。本文将深入探讨Android Input系统的原理、流程以及相关工具的使用。

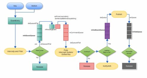
Android Input系统主要由以下几个组件构成:
InputReader:负责从硬件设备读取输入事件。
InputDispatcher:负责将输入事件分发到相应的应用窗口。
InputManagerService:作为系统服务,负责管理InputReader和InputDispatcher的运行。
EventHub:使用INotify和epoll机制监听设备驱动节点,获取输入事件。

Android Input事件处理流程大致如下:
触摸屏等输入设备产生输入事件,上报到设备驱动。
EventHub监听到输入事件,并通过getEvents接口获取事件数据。
InputReader从EventHub读取事件,并将其存储在InboundQueue队列中。
InputDispatcher从InboundQueue队列中取出事件,并对其进行分发。
InputDispatcher将事件发送到目标应用窗口的OutboundQueue队列中。
应用窗口的UI线程从OutboundQueue队列中取出事件,并处理这些事件。

InputReader是负责从硬件设备读取输入事件的组件。其工作原理如下:
InputReader启动后,会调用loopOnce函数。
loopOnce函数从EventHub获取事件到事件缓冲区。
EventHub中的getEvents函数负责从设备读取原始事件数据,并填充到缓冲区中。
InputReader将事件数据转换为应用可以理解的数据格式,并存储在InboundQueue队列中。

InputDispatcher负责将输入事件分发到相应的应用窗口。其工作原理如下:
InputDispatcher从InboundQueue队列中取出事件。
InputDispatcher对事件进行包装,并寻找目标窗口。
InputDispatcher将事件发送到目标窗口的OutboundQueue队列中。

getevent:用于读取内核中的原始输入事件。
sendevent:用于向内核发送输入事件。
input:用于模拟输入事件。
Android Input系统是Android操作系统中不可或缺的一部分,它负责处理用户的输入事件,并将这些事件传递给应用。了解Input系统的原理和流程,有助于开发者更好地开发和调试Android应用。本文对Android Input系统的架构、流程以及相关工具进行了详细介绍,希望对读者有所帮助。