
时间:2024-10-30 来源:网络 人气:

Android是由Google开发的一个开源操作系统,主要用于智能手机和平板电脑。自2008年发布以来,Android迅速成为全球最受欢迎的移动操作系统。它基于Linux内核,并采用了Java编程语言,为开发者提供了一个灵活、可扩展的平台。

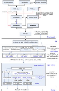
Android系统架构可以分为五个主要层次,每个层次都有其特定的功能和作用。

应用层是Android系统最外层,直接面向用户。它包括所有预装和用户安装的应用程序,如浏览器、邮件客户端、社交媒体应用等。这些应用通常是用Java或Kotlin语言编写的,运行在Android运行时(ART)上。

应用框架层为开发者提供了构建应用程序所需的API和工具。它包括以下组件:
Activity:用于处理用户交互,如点击、触摸等。
Service:在后台执行长时间运行的任务。
Content Provider:用于数据共享,允许应用程序访问其他应用程序的数据。
Broadcast Receiver:用于接收系统或应用程序发出的广播消息。

系统库和运行时环境层提供了Android应用程序运行所需的核心功能。它包括以下部分:
Android运行时(ART):负责执行Java应用程序,包括垃圾回收、内存管理等。
系统库:提供了一系列的API,包括媒体库、图形库、网络库等。

硬件抽象层负责将硬件设备与上层软件隔离开来,使得应用程序可以与硬件设备进行交互,而无需关心具体的硬件细节。HAL包括以下部分:
传感器HAL:提供对各种传感器(如加速度计、陀螺仪等)的支持。
音频HAL:提供音频播放和录音功能。
图形HAL:提供图形渲染和显示功能。

Linux内核层是Android系统的核心,负责管理硬件资源、提供文件系统、网络通信等功能。它基于Linux内核,并添加了Android特有的功能,如电源管理、安全特性等。

Android系统架构具有以下优势:
开放性:Android是一个开源项目,任何人都可以访问其源代码,并进行修改和优化。
可扩展性:Android系统架构分层设计,使得开发者可以根据需求进行定制和扩展。
兼容性:Android系统支持多种硬件设备,包括智能手机、平板电脑、智能电视等。
安全性:Android系统具有多种安全特性,如权限管理、安全存储等。
Android操作系统架构设计合理,功能强大,为开发者提供了一个优秀的平台。随着技术的不断发展,Android系统将继续在移动领域发挥重要作用。